TECHNICAL KNOWLEDGEBASE
【その他】
2026-03-31
リリースノート VirtualLab Fusion 2026.1
ビルド: 2026.1 (Build 1.190)
リリース日:2026年3月25日
新規ツイン:15以上
エグゼクティブ・サマリー
VirtualLab Fusion 2026.1は、仮想実験室のビジョンを完全に体現しています。実際の実験室にあるすべての機器は光学デジタルツインに置き換えられ、すべてが光のためのデジタルツインプラットフォーム内で接続されています。光学デジタルツインハブは、すべての光源、コンポーネント、検出器への中央ゲートウェイを提供します。各ツインは、電磁場を使用した汎用電磁場ネイティブプロトコルを介して通信し、電磁場追跡エンジンがシームレスに調整することで、光の伝播と物質相互作用の近似レベルを電磁場表現から分離します。これは概念的なアーキテクチャではなく、エンジニアリングの現実です。長年の基礎的な研究開発を経て、VirtualLab Fusion 2026.1は、光学機器が独立したコンポーネントとしてではなく、システムとして機能する、真に相互運用可能なプラットフォームを提供します。
今回のリリースにおける最大の目玉はメタレンズツインです。インテリジェントなデジタルツインが実現できることを示す重要な例です。このデジタルツインに組み込まれたサロゲートモデルは、パラメータ空間全体にわたってメタ原子タイプごとに一度だけトレーニングされ、数日かかっていたRCWAの計算を数分間の評価に置き換え、設計探索とシステムレベルの検証を、これまで非常に困難だったものから実用的なものへと変革します。しかし、メタレンズツインは数あるデジタルツインの一つに過ぎません。今回のリリースでは、複数のパッケージにわたる豊富な新規および更新された光学デジタルツインが導入され、フラットオプティクス、光整形などにおける機能が拡張されます。
ツインエコシステムに加え、CODE Vシステムのインポートに対応したことで、既存のレンズ設計をVirtualLab Fusion環境にシームレスに統合することが可能になりました。従来のワークフローとこれからの光学シミュレーションの橋渡しをします。プラットフォーム全体にわたる数々の機能強化により、パフォーマンス、使いやすさ、視覚化がさらに向上しています。詳細は以下のセクションで説明します。
VirtualLab Fusion 2026.1は、単なる新バージョンではなく、光学設計における新時代の幕開けを告げるものです。シミュレーションのインテリジェンスが本来あるべき場所、つまりツインに宿る、真に相互運用可能なプラットフォームです。
光学デジタルツインとは
光源ツイン 光の生成方法を知る
コンポーネントツイン 光の変換方法を知る
オブジェクトツイン 光と物体の相互作用を知る
ディテクタツイン 光の測定方法を知る
- 各光学ツインは知能を備えた自律エージェントです。
- それは実物の光学特性を模倣しています。
- ソフトウェア製品の継ぎ合わせについて心配することはやめましょう。
- 統一的な方法でシステム構築を開始しましょう。
仕組み:3つのイネーブラー+1つのオーケストレーター
- インテリジェントな自己モデリング型ツイン
各ツインには独自の組み込みシミュレーションモデルがあります。 - 共通言語
すべてのツインは電磁場を介して通信します。 - 近似と表現の分離
近似は光データではなく、伝播過程に存在します。 - 電磁場追跡エンジン
ツイン間の光の流れを統合します。ツインのシミュレーションモデルに干渉することはありません。
結果:幾何光学で電磁場をモデル化したレンズツインと、厳密なマクスウェル方程式ソルバーでモデル化したグレーティングツインが、シームレスに連携します。
光学デジタルツインハブ
VirtualLab Fusion 2026.1では、光学モデリングにおける新たなパラダイムへの中心的なゲートウェイとなる光学デジタルツインハブが導入されました。
チュートリアル「光学式デジタルツインハブの使い方」をご覧ください。
https://www.lighttrans.com/docsmedia/videos/2026_03_05_TUT_The_New_Optical_Digital_Twin_Hub_Tutorial.mp4
ハブの機能
- すべてのツインに単一の統合インターフェースで集中アクセス
- ソース、コンポーネント、オブジェクト、検出器を自由に組み合わせ可能
- 検証済みでシミュレーション対応のブロックから複雑なシステムを構築
デジタルツイン
新規デジタルツイン
| コード | 名称 | タイプ |
|---|---|---|
| ■光源ツイン | ||
| SF-GBES01 | Gauss-Bessel Beam Mode | Source |
| SF-SDAT01 | Data-Based Source [x-Domain] | Source |
| ■コンポーネントツイン | ||
| CF-DOSL01 | Double Slit | Component |
| CF-BESP01 | Gauss-Bessel Beam Shaper [Power Control] | Component |
| CF-BESV01 | Gauss-Bessel Beam Shaper [Vortex] | Component |
| CF-KNED01 | Knife-Edge | Component |
| CS-MPCA01 | Metalens [PCA] | Component |
| CF-PMST01 | Phase Mask [Stitching-Error] | Component |
| CS-PLWP01 | Planar Surface [Wavefront Phase] | Component |
| ■ディテクタツイン | ||
| DF-CONV01 | Dirac-Comb Convolution Detector [Grid] | Detector |
| DF-CONV02 | Dirac-Comb Convolution Detector [Ring] | Detector |
| DF-IFLX01 | Instantaneous Flux Detector | Detector |
| DF-IIRR01 | Instantaneous Irradiance Detector | Detector |
| DF-PDFR01 | Pulse Detector [Frequency] | Detector |
| DF-PDTE01 | Pulse Detector [Temporal] | Detector |
| DF-PDUR01 | Pulse Duration Detector | Detector |
| DF-PENG01 | Pulse Energy Detector | Detector |
デジタルツインの更新
VirtualLab Fusion 2026.1では、プラットフォーム全体の明瞭性と一貫性を向上させるため、いくつかの光学デジタルツインの名前が変更されました。名前が変更されたすべてのツインの完全なリストは、こちらをご覧ください:v2026.1で名前が変更されたツインのリスト。
ツインがリストに載っていない?
ご希望のツインがリストに載っていない場合、以下の2つの対処法があります。
ツインSDKについて
必要なデジタルツインが見つからない場合は、以下の2つの選択肢があります。
オプション1:リクエストする – virtuallab@tem-inc.co.jpまでご連絡ください。次にどのデジタルツインを開発するか、ぜひご意見をお聞かせください。
オプション2:ご自身で構築する – 当社のツインSDKを使用して、カスタムデジタルツインを作成できます。
| SDK | ツインコード | 説明 |
|---|---|---|
| 光源SDK | SK-SDKS01 | カスタム光源ツインの作成 |
| コンポーネントSDK | CK-SDK01 | 自分のコンポーネントツインの開発 |
| ディテクタSDK | DK-SDK01 | カスタムディテクタのプログラム |
メタレンズシミュレーション
VirtualLab Fusion 2026.1は、メタオプティクスシミュレーションにおける画期的な進歩、すなわち、メタレンズのシミュレーションと設計を実際の光学システムに適用可能にするサロゲートモデルを導入しました。
課題
高精度なメタレンズシミュレーションには、数百万個のメタ原子に対するマクスウェル方程式の解法が必要となる。これは計算負荷が高く、時間もかかる作業であり、様々な設計の検証や、メタレンズを完全なシステムに組み込むことを困難にしている。
当社のソリューション:サロゲートモデル
一度計算すれば、あらゆる場面で利用可能。
メタレンズの設計・シミュレーションにおいて、メタ原子ごとにRCWA(厳密結合波解析)をリアルタイムで実行する代わりに、メタ原子の種類ごとにニューラルネットワークを用いたサロゲートモデルを一度だけ学習させます。この学習によって、メタ原子の形状と入射光条件の全パラメータ空間を網羅し、多くのRCWA計算を一度だけ実行すれば済みます。得られたサロゲートモデルはメタレンズに紐付けられ、ほぼ瞬時に設計・シミュレーションが可能になります。
| 伝統的なアプローチ | サロゲートモデルアプローチ |
|---|---|
| 各構造に対してマクスウェル方程式を解く | モデルを一度学習すれば、何度でも再利用可能 |
| 設計反復あたり数時間 | 設計反復あたり数秒 |
| 光学系のシミュレーションは非現実的 | リアルタイムでシステム統合 |
これにより可能になること
- メタレンズの即時設計 – 数分で数千ものバリエーションを探索
- システムレベルの検証 – メタレンズをすぐに完全な光学システムに組み込む
- 迅速なプロトタイピング – コンセプトから検証済みの設計まで、数週間ではなく数時間で完了
マルチスケールシミュレーションによるシステムへの統合
メタレンズツインには、サロゲートモデルが連動する独自のシミュレーションモデルが付属しています。他のツインと同様に、従来のレンズ、回折格子、あらゆる種類の光源など、他のコンポーネントとシームレスに連携します。これにより、メタレンズを従来の光学システムにシームレスに統合し、PSF/MTF解析や収差解析を利用できます。数ミリメートルの開口径を持つメタレンズも容易に扱え、シミュレーション時間はわずか数分です。
https://www.lighttrans.com/docsmedia/videos/01_Metalens_Introduction_and_Overview.mp4
その他の機能強化
インポート/エクスポート
- VirtualLab Fusion 2026.1では、CODE V SEQファイルからの光学設定のインポートに対応しました。これにより、既存の設計をVirtualLab環境にシームレスに転送し、さらなる解析やシミュレーションを行うことができます。
コアアップデート
- 基盤となる.NET Frameworkがバージョン4.8から.NET 8.0にアップデートされ、アプリケーション全体のパフォーマンスと安定性が向上しました。
- 旧バイナリ形式で保存されたファイルは直接読み込むことができなくなりました。これらのファイルを開くと、外部コンバーターが自動的に呼び出されます。この変換処理は通常の読み込みよりも大幅に時間がかかるため、変換後のファイルは読み込み後すぐに保存することをお勧めします。
- 分散コンピューティングにおけるサーバー・クライアント間の通信は、XMLデータ転送を使用するようになりました。また、VirtualLab Fusion内からサーバーサポートを直接起動できるようになりました。
- 用語の変更:「Ray Result Profile」は「Ray Tracing」に、「General Profile」は「Field Tracing」に名称変更されました。この変更によりシミュレーション手法がより直感的で分かりやすくなりました。
Ray TracingとField Tracingの実行
VirtualLab FusionからServer Supportを直接起動
改善点
- Data Arrays(データ配列)の3D Visualization Mode (3D可視化モード)が全面的に刷新され、レンダリング性能が向上し、データに関するより深い洞察が得られるようになりました。
- 調和電磁場および調和電磁場セットの1D View (1Dビュー)が最新化されました。1D Data Arrays (1Dデータ配列)と同じ技術を採用することで、より洗練された表示を実現し、今後の機能拡張にも対応できるようになりました。
- 2D Data Arrays (2Dデータ配列)のカラースケールは、3目盛りだけでなく、より多くの目盛りが表示されるようになりました。カラースケールにカーソルを合わせると、各色に対応する正確な値が表示されます。
- Programmable Surface (プログラマブルサーフェス)には、プログラムされた導関数の可視化機能が追加され、カスタムサーフェスの検証とデバッグが容易になりました。
Data Arrays (データ配列)の3D可視化
カラースケールからの値の読み取り
複素振幅表示の新規1D View (1Dビュー)
使いやすさとパフォーマンス
- 物理単位のテキストボックスが改善されました。無効な値は、以前のように自動的にリセットされるのではなく、赤色で表示されるようになりました。これにより、入力エラーの特定と修正が容易になります。また、コンテキストメニューから値の精度を設定するオプションが増えました。
- 多数の光線を含む3D光線分布の読み込み速度が大幅に向上し、複雑な光線経路の解析におけるワークフローが改善されました。
- 「Select Tracing Sequence(追跡シーケンスの選択)」ダイアログのパフォーマンスが最適化され、複雑な光学系を扱う際の応答性が向上しました。
- Material Catalog (材質カタログ)のデータ量が削減され、メモリ使用量と読み込み時間が短縮されました。
- 「Parameter Run(パラメータ走査)」と「Parameter Optimization (パラメータ最適化)」では、アクティブな光源のパラメータが変更されない限り、パワー管理は一度だけ適用されるようになりました。これにより、不要なオーバーヘッドが回避され、計算速度が向上します。
Optical Setup (光学装置)ツール
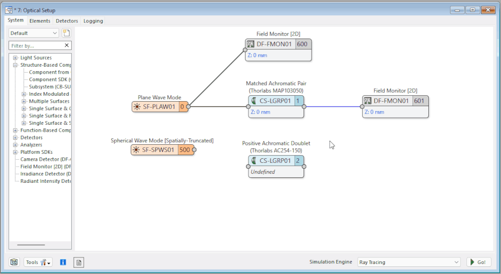
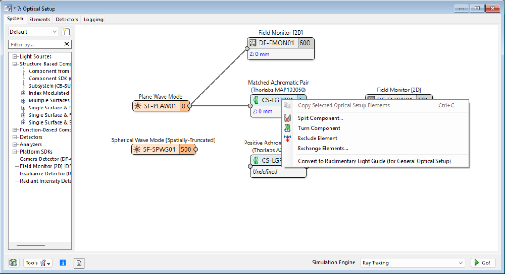
- Optical Setup (光学装置ビュー)のノードのコンテキストメニューに、新しいオプション「Split Component (コンポーネントの分割)」、「Insert Element (光学素子の挿入)」、「Exclude Element (光学素子の除外)」、「Exchange Elements (光学素子の交換)」が追加されました。これらのツールにより、光学システムの変更がより柔軟に行えるようになります。
- アクティブな光源から新しい光源へリンクをドラッグするだけで、アクティブな光源を切り替えることができるようになりました。これにより、異なる光源間の切り替えがより直感的かつ効率的に行えます。
レイアウトツールへ直接アクセス
光源の自動切り換え
Detector (検出器)の改善
- メインウィンドウの以下の検出器が、グリッドレスデータアレイにも対応しました。
-
- Average (平均)
- Complex Histogram (複素ヒストグラム)
- Minimum (最小値)
- Maximum (最大値)
- Standard Deviation (標準偏差)
Gridless Data Array (グリッドレスデータアレイ)向けの新規ディテクタ
アニメーション生成
- 新たに2種類の複合出力タイプが利用可能になりました。
-
-
- Physical Values (物理値)からマーカー位置のアニメーションへ
- 1D Data Arrays (1Dデータ配列)からアニメーションへ
-
- Create Animation (アニメーションの作成)機能が拡張されました。リボン項目は以下の項目でも利用可能になりました。
-
-
- 1次元データ配列
- Chromatic Fields Sets
- Sets of Objects (オブジェクトセット)
-
1D結果のアニメーション
システム要件
詳細なシステム要件については、システム要件ページをご覧ください。




